一、读者荐购的意义
为满足全校师生学习、教学、科研等方面的个性化文献需求,更好地服务于学校教学科研工作,提高文献资源的针对性和利用率,不断提高图书馆文献资源建设质量,使图书馆的馆藏更加贴近于读者,服务好读者。图书馆面向校内读者提供荐购图书及信息反馈服务,广泛收集读者对于图书文献的需求、意见或建议。图书馆在网上向读者提供最新图书征订书目供全院师生浏览推荐,同时欢迎读者根据自己所学专业以及相关研究领域自行录入荐购图书信息。
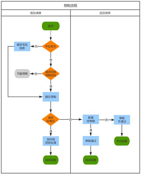
二、读者荐购流程

三、读者荐购操作步骤
1、打开江苏海洋大学图书馆主页:https://lib.jou.edu.cn/
2、点开“公共查询”,输入用户名、密码、验证码,登陆“我的图书馆


3、账号登录后点击“读者荐购”。下分“读者荐购”和“新书目录推荐”两个模块。
(1)“读者荐购”:详细填写荐购表中的有关栏目,以便采购人员更加准确快速的订购您所需的书籍。

(2)“新书目录推荐”:可以采用征订分类浏览和征订目录浏览两种方式进行荐购。
征订分类浏览,是按照中图法分类查找您所需的图书点击荐购即可。

征订目录浏览,需点开图书馆上传的最新征订目录,再选择需要的图书,点击荐购即可。

友情提醒:
1、荐购图书之前,最好先在图书馆公共信息检索系统查询本馆有无馆藏,如果已有,不要再次荐购,请到图书馆相关书库借阅。如果没有,欢迎荐购该书。
2、荐购图书时,一定要详细准确填写荐购表格的有关栏目,特别是要注明推荐理由和专业,以便采购人员更加准确快速的订购您所需的书籍,同时也欢迎广大读者对图书馆的文献资源采购工作提出宝贵的意见和建议。
3、读者荐购后,图书馆采访人员在后台管理中进行审核处理,读者可以在“我的荐购”里查看荐购状态变更情况。
四、读者荐购处理原则
1、荐购的图书,如果图书馆已有馆藏的,一般不再购买,请到图书馆相关书库借阅。
2、如果您荐购的图书是与您的专业相符的书籍,我们会尽量满足您的需求,所以在荐购时一定要注明您的专业。
联系电话:85895284 图书馆文献资源建设部